MMI
Igor Pro® 10 には、Micro-Manager と Igor で記述されたプロシージャ間を直接、接続する MMI という新しいプラグイン(XOP)が同梱されています。Micro-Manager は、顕微鏡ソフトウェア ImageJ の画像取得機能を拡張・自動化するためにカリフォルニア大学サンフランシスコ校で開発されました。Micro-Manager は、以下を含む幅広いイメージングハードウェアの制御を提供します:
- 科学用カメラ
- 光源
- シャッター
- フィルターホイール
- XY-軸とZ-軸ステージ
- その他 ...
MMI XOP
- Micro-Manger から取得した画像を直接 Igor Pro のウェーブに保存し、取得後の分析に備えます。
- 対応する科学カメラからの高速ストリーミング取得を提供します。
- HDF5 ファイルの直接かつ同時ストリーミングを提供します。
- 画像取得中にリアルタイム解析を実行するため、Igor Pro でユーザー定義ルーチンを呼び出すことを可能にします。
- Micro-Manager がサポートする多様なデバイス群に対して、豊富で一貫性のあるプログラミングインターフェイスを提供します。
- 異なるメーカーのデバイスが持つインターフェースの複雑さ、差異、変更から、Igor Pro プロシージャとして記述されたルーチンを隔離するのに役立つ「抽象化レイヤー」を提供します。
- Micro-Manager の開発と改良を支援する貢献者コミュニティの恩恵があります。
- Igor Pro の分析・グラフィカルな処理能力と、Micro-Manager の幅広いサポートと普及性を融合させます。
- Windows 上で動作する Igor Pro 10 を搭載したコンピューターが必要です。
- Micro-Manager 2.0 が必要です – 以前のバージョンはサポートされていません。
- Igor Pro のエクスペリメントのサンプルを含み、その機能の大半の使用方法を示しています。
- サンプルエクスペリメント以外のグラフィカル・ユーザ・インターフェイスは提供していません。
- ユーザーが望むインターフェースを正確に構築できるようにします。
MMI Explorer
MMI Explorer は、MMI およびコンピューターに接続されたハードウェアが提供するツールやオプションを操作するためのコントロールパネルです。このパネルは、File メニュー->Example Experiments->Imaging->MMI Demo からアクセスできます。

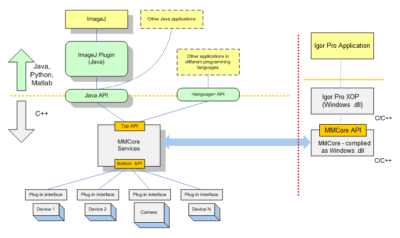
MMI アーキテクチャ

Igor Pro® と Micro-Manager 間のインターフェイス
赤い点線の左側に示されているモジュールが、Micro-Manager の通常のソフトウェア構成を構成しています。Igor Pro への MMI インターフェイスは、赤い点線の右側に示されているモジュールで構成されています。(図はhttps://micro-manager.org/media/Block_diagram.gif を改変したものです。)
Forum
Support
Gallery
Igor Pro 10
Learn More
Igor XOP Toolkit
Learn More
Igor NIDAQ Tools MX
Learn More